The MIDI out block has a checkbox Don’t block Program Change messages. You should check that 
Checked but still doesn’t work.
Anyway, this is how my second istance looks:
Same program of the first istance:

I send you because you can see that I’m trying to change the same program change in the multiple istances.
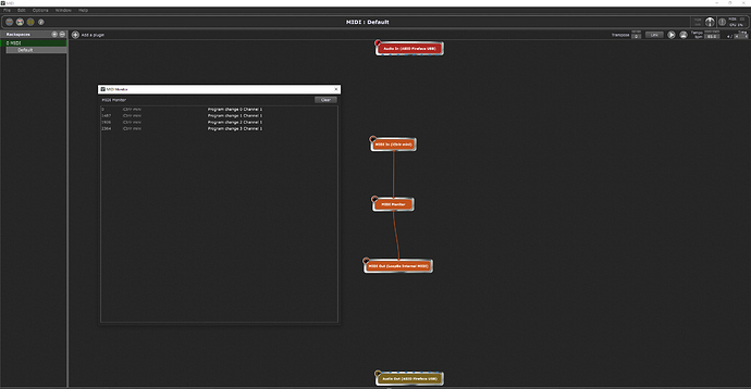
In your first instance (the redirection one), insert a MIDI Monitor block like in the screenshot and double-click it to check if the PC messages from your foot controller show up

And what is received in the MIDI monitor of the second GP instance at the same time?
Have you checked in the other instances, from which devices they accept PC messages?
Nothing.
In the second istance I tried “accept from any device”, but there’s nothing in MIDI monitor.
Same happens if I only check Loopbe1 internal midi device.
That’s weird…
Could you use another tool (like Pocket MIDI) to monitor the loopBe1 port? I would like to know whether the problem is in the sending or the receiving GP instance.
Also, I just replicated basically the same setup as you and for me, it’s working like a charm 
You said that you received some MIDI message in the second instance. I just would like to see this again. The MIDI monitor of your first instance shows a few CC from your pedal and a PC at the end. Can you do it again and check what MIDI messages are received in the second instance.
Input MIDI → iCTRL Mini (my controller)
Output → Loopbe1
Loopbe1 output receives something only if I check “Thru” in pocket MIDI settings.
Man, I feel that there’s a little option that isn’t allowing me to escape from this nightmare… ahah
The second istance received something only when I created a widget in the first instance and selected Loopbe1 as Midi OUT with a specific parameter. In that case, I choose CC 127. It just happened through that test, but it wouldn’t solve the problem of changing rackspaces/variations in multiple istances.
Well… Closed GP, reopened it. That’s what MIDI monitor shows if I click something in the MIDI controller:
Talking about the fiiiirst istance
THIS happens if I am in the single rackspace with the MIDI stuff.
If I am in another rackspace, with my plugins, the MIDI monitor only shows “iCTRL mini program change”, not all that Loopbe Internal MIDI weird stuff
In that case, do any of your secondary GP instances receive the PC messages?
The test I was suggesting would be like follows:
- Set up your first GP instance to redirect input from your controller to loopBe1
- Start Pocket MIDI with the following settings:
Input MIDI: loopBe1
Output MIDI: none
This will allow you to check if the first instance really does its job
In that case, with Gig Performer opened, Pocket MIDI tells me “Port open failed” when I try to set my controller as midi input.
This is, somewhere, the point. If I am in the rackspace with the MIDI in and out stuff, both Pocket MIDI and the MIDI monitor of GP show a strange behaviour.
Ok…this is hilarious. Let’s forget for a moment about the other istances.
It reacts differently if I click on a Program change that i have in my variations. If the program isn’t in any variation, the MIDI monitor seems ok.
I am in the “MIDI” rackspace. I have program 0, 1 and 2 linked to “Jump start” variations. Programs 3 and 4 aren’t assigned to any rackspace/variation.
That’s what happens if I click program change 0 in my controller, IF I AM IN THE MIDI rackspace:
This is what happens if I click program change 3 in my controller, IF I AM IN THE MIDI rackspace (it seems a good behaviour):
This is what happens if I click any program change in my controller, IF I AM IN A PLUGIN’S rackspace:
I would say that if MIDI monitor doesn’t show any Loopbe1 activity when I’m not in the “MIDI rackspace”, I have to set the MIDI stuff in the rackspaces I want to use to switch programs.
Let’s talk about Pocket MIDI.
It acts in the same way.
It shows weird messages if I try to activate a program change assigned to a rackspace/variation, IF I AM IN THE MIDI RACKSPACE:
It shows a clean program change if it isn’t assigned to a rackspace/variation, IF I AM IN THE MIDI RACKSPACE:
It doesn’t show anything if I activate any program change in any rackspace with plugins and without the midi links.
I would say that… I have to set the midi in out in every rackspace that I use for switching, but there’s something wrong between my GP and Loopbe1 since it’s all good only if the program change is not assigned to any rackspace/variation. ._.
Okay, we’re almost there.
Good that you sent the screenshots, because the both of us obviously had an error in communication:
My idea was that the first instance contains only the rackspace that you call MIDI and nothing else. Everything that actually deals with sound has to happen in other instances.
That way you have the MIDI rackspace always active and don’t encounter any conflicts with the PC numbers assigned to any other rackspaces.
Now my first istance contains only MIDI. Still have to find a solution.
The second instance (now it’s “front”), isn’t receiving anything
That’s a bit unspecific… When you have the MIDI rackspace active and observe the loopBe port using Pocket MIDI: What do you see?
Compare the image you sent earlier:
with the one you sent just now:
Are you absolutely sure you haven’t changed anything in that MIDI rackspace? Are you sure that the instance you’re running it in has the same preferences as the one you were running it in earliere? Are you sure that loobBe1 isn’t muted?
The earlier image shows that the PC messages were forwarded to loopBe1 while the current one does not. So something must have changed.
Are you absolutely sure you haven’t changed anything in that MIDI rackspace? Are you sure that the instance you’re running it in has the same preferences as the one you were running it in earlier? Are you sure that loopBe1 isn’t muted?
Yes, this time i forgot to activate “don’t block program change”.
Yes, now that MIDI is in a different instance, everything works. YES!
Thank you for your time, hope we helped other people that may have the same problem.
@FabryMusicMan, if you want a MIDI connection from the first GP intance to some others:
-
you need a PERMANENT connection between your main MIDI in, toward the Loopbe1 out (exactly what you did in what you are calling your MIDI rackspace). This has to be added in every rackspace you use. You can add a second MIDI in block if it is need for something else in a rackspace (I don’t think it is necessary to create an extra GP instance only for this but it would also work)
-
in all other GP intances your MIDI in block has to be the Loopbe1 in.
-
what you identified as funny MIDI messages are ALL NOTES OFF and neutral Pitchbend messages, a kind of MIDI reset sent by GP if a plugin with a MIDI input is in your rackspace. That’s normal.
-
when MIDI monitoring Loopbe1 in GP, you have to be in a secondary instance, because in the first instance Loopbe1 is an output which cannot be monitored by the GP MIDI monitor (it seems that you can also do it with Pocket MIDI when it is well configured).










